WD Community

Unable to access WD Mycloud from Windows 10 PC

Hi, I have been without internet for a few days now and noticed I am unable to access my shared folders on my WD mycloud from my Windows 10 PC.

I type in the user and passw for the shared folders just like I would normally and then I get the following message : \MULTIMEDIA\Entertainment is not accessible. You might not have permission to use this network resource. Contact the administrator of this server to find out if you have access permissions.

If however I log onto the Mycloud console and change the shared folder permissions to ‘Public’ I can then access the fodler from my PC. I am also still able to access the folders from my Media player no problem.

Please help!


Hi there. You may need to restart it. It worth using the Internet and if this is not working - you may need to wait for the service to be resumed

Restarting was the first thing I tried, doesn’t work. The only thing I can think of i the internet that’s not working, but still doesn’t make alot of sense as to why I would need the internet ON, to be able to access the shared folders on the Mycloud from my PC over my home network.

Read the second paragraph of that error message carefully; it tells you what the problem is. You need to use the same MyCloud user credentials for all shares.

Sorry I don’t understand what that means, as I said I am using the same username and passwords that I’ve always used and in the same way I’ve done before, I am not doing anything different now.

Use the Windows Credentials Manager to delete any credentials associated with the MyCloud.

Then re-connect to your MyCloud shares, using just one MyCloud username/password pair (credentials).

If you connect to the Public share without forcing Windows to use your MyCloud User credentials (‘connect using different credentials’), it will use your Windows user credentials. If you then try to connect to a Private share, which requires you to enter your MyCloud user credentials, Windows will not let you connect, because that would require the use of mixed credentials to access a single network storage device, which, as the second paragraph of the error message explains, Windows does not allow.

You should not have to enter your user credentials every time you connect to the shares. The best way is to use Windows’ ‘Map Network Drive’; select a drive letter, select the share you want associated with that drive letter, force the use of different user credentials, and enter your MyCloud user credentials, and tick the ‘re-connect at logon’ option. Then all shares will re-map every time you turn the computer on.

Sadly, WD’s instruction on this is poor, because they don’t say you should tick the ‘connect using different credentials’ box, which is the most straightforward way of ensuring you use MyCloud credentials. I’ve provided feedback…

2 Likes

Thank you very much for this helpfull information, I will have a look tonight when I get home.

Problem sorted thanks

Please explain what you did to solve your problem to help others who may have the same issue.

Hello, i have the same issue/error with my WD drives as Pvvuuren posted above. I did some windows ten updates and now I require network credentials. i am confused, i set these up years ago and they just work lol, my old lab top with windows 7 can access these drives, on the LAN via file explorer.

i have done all these suggestions…

i tried to map the network drive but i get the credential login screen …

i created user credentials to match my user name in the my cloud setting. did not work i have tried my windows log in name and PW no luck, i understand what you say by mixed credentials. i think i have no clue what credentials are what. i thought the Mike user profile is for internet access. i just dont know what credentials i suddenly require to to access through windows ten on the LAN that windows seven is fine with out.

any help, with a guide would be great

First thing to do is ensure Windows 10 has SMB1.0/CIFS enabled. Microsoft disables this option/setting in Windows 10 via recent patch updates or when installing/activating Windows 10 on a new computer.

Next. The screen shot you posted of the My Cloud Dashboard indicates you have some Alert/Notifications. Click on the Alert/Notification icon (mycloudnotificationicon ) and review the messages to see if anything there could indicate a problem with the My Cloud.

Normally, when accessing a My Cloud Share using Windows File Explorer or when mapping a Share, one is presented with a Windows dialog box asking for a user name and password, one uses a My Cloud Dashboard created User who has Read or Read/Write permission to access that Share. Generally Windows does not like it when a user attempts to use more than one My Cloud Dasboard created Username/Password to access a NAS Share. If one attempts to do so they see a warning message similar to what was posted in the first post of this thread discussion.

Some troubleshooting suggestions. Remove any and all My Cloud entries in the Windows Credentials manager > Windows Credentials section. Then reboot the Windows computer and try accessing the My Cloud Share again with a My Cloud User who has permission to access that Private Share. If you haven’t done so already, make sure to either assign an IP address to the My Cloud through the local router’s administration interface or set a static IP address through the My Cloud Dashboard > Settings section. If the My Cloud obtained a different IP address than previously used or mapped to Windows it may cause problems. Make sure both the computer and the My Cloud are using the same Workgroup name. Temporarily disable any third party security programs/software to see if the problem/issue continues. Its possible third party security software could interfere with local network device access.

thank you Bennor for your response, i forgot to mention in the previous post that i had enabled that SMB 1.0 already. before trying the other fixes. i have also erased all credentials and tried rebooting.

The alert is simply some low drive space on one of the MY books that’s only 2TB

Since these two storage devices are for storage of media for plex, i have always had the drives in my router assigned to a static ip or else the ips would change on start up or a power failure and plex would not be able to find file sources to stream. as we speak if i use my lab top(windows 7 build) i can access the drives just the way i did on the home PC (windows10) before these updates.

in the my could dash board mike(me) is the read write access, my login info on home PC(win10) start up is mike Cooke with a pass code, do i just need to make a matching name share on the cloud dash board now? i assume your term user would be my windows profile on this pc? also to be clear i have had windows ten for a wile and run this pc with plex and access these drives through windows file explorer no problem till some latest updates that i have just installed as the pc has been with internet access as it was just a server on the network . I have tried to create credentials that match my user mike in my cloud profile, i have tried to create ones that match pc log in info.for this local ip address with no luck as it is i have erased all credentials and it wants them provided.

Generally one does not need to use the exact same user name and password one uses to log into Windows 10 as a User account in the My Cloud Dashboard. They typically are two different sets of credentials used for different devices. One for Windows, the other for the My Cloud.

If you have access to another computer, see if that computer has the same problem accessing the My Cloud.

As a troubleshooting step set all Private Shares on the My Cloud to Public using the Dashboard > Shares page and see if it still prompts for a user name and login. Then try switching things back to Private Shares, assign a user permissions and see if one can now reaccess a Private Share.

So moving along, the answer is yes, i have access to another computer, and no i do not have any issue with the other computer accessing the drives. Again id like to focus help with the up date to windows ten. it is the only thing in this situation that has changed. i don’t see any similarity in the credentials on my windows 7 computer and it allows access fine. so what did Microsoft install that i can remove or block that’s causing this issue on the windows 10 pc

hers proof on that machine…


So Back to the Windows 10 PC if i have no credentials saved for that ip address, i get this…

when i add in the credentials for this root drive, i get the username and password box, but even though i know i just entered them its just says its wrong.

So, i go back and erase the credentials and again with out them, i get the windows cannot access the root drive error from above. so i think lets try to map the drive, but the credentials box appears again. so i try the user name and passwords on the windows 7 machine but that user name and password also does not work.

so i’m lost on this issue at this point.

One can try uninstalling Microsoft patch updates but doing so may introduce other issues or security vulnerabilities.

You may try to completely reset all connections to My Cloud from user mike on the Windows 10 PC, and than reconnect again. It is required that you have an updated Windows 10 and can ping to 192.168.0.102 and WDMyCloud from this PC.

Delete all connections

  1. Restart PC and make sure you are the only logged in user on that PC.

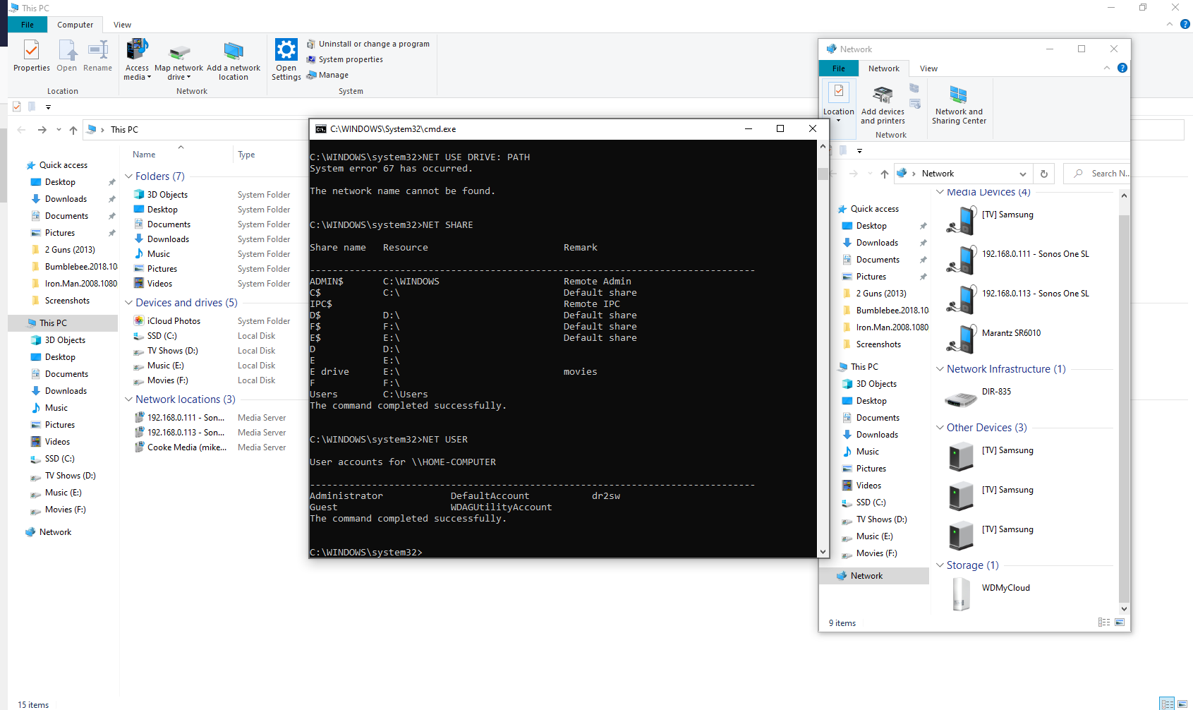
  2. List all connections with (use cmd): NET USE

  3. Delete all connections to My Cloud: NET USE z: /DELETE. (Replace z: with your mapped drives).

Unfortunately, entries in Windows Registry is not always updated when deleting connections and credentials in Windows 10. To do so, start RegEdit.exe. Export a .reg file as a backup.

Then go to:

HKEY_CURRENT_USER\SOFTWARE\Microsoft\Windows\CurrentVersion\Explorer\MountPoints2

Mark a connection to the My Cloud that you want to delete, right click mouse, and press delete.

Repeat for all connections to My Cloud.

Map shared folder(s) on My Cloud

NET USE z: \\WDMyCloud\mike /USER:mike * /PERSISTENT:YES

Press Enter and type in your My Cloud password for user mike.

You can of course replace z: with another unused letter. If you don’t want to

automatically connect each time you boot your pc, use /PERSISTENT:NO.

Type: NET USE, and you should see the new connection(s).

Test in Windows File Explorer

Turn off other PC’s on LAN if they are mapped to mike on \\WDMyCloud.

Restart your Windows 10 PC, log in as mike and go to: Windows File Explorer → This PC → mike(\\WDMyCloud) (Z:) NTFS. Login should now work ok.

Hope this solves the problem…

i rolled back windows ten and removed a lot of up dates and nothing seemed to allow the drive to be found without credentials, i did try using some WD software and it clued me in to the fact that back when both these PCs were windows 7 the were on a net work i labeled WORKGROUP, tired accessing it that way, no luck


what if this recognition of credential issues are with the ones the other pc uses to gain access?

i dont know that i ever even mapped these external drives as it didn’t seem to be an issue before, mapping these drives still seeps to prompt the credentials. which maybe i no longer know what they are?

i am not great with command prompt but looked here, and found this on my pc

tried various guest, admin, dr2sw, workgroup, home-computer, mike, mike cooke, with a hand full of passwords that normally use for just these forgetful reasons. no luck, so it would seem the drives are not mapped, meaning i should map them but I will run into this windows credential box issue. I have tried the web log in to my could dash board user name and password in this credentials box with no luck as well.

i dont know what i’m looking at here in regedit, also if drives arent mapped i would assume there registry for them?

so attempting to just map the drive, i cant figure the password, no password i even made sure the user password matches my cloud log in password, which is my windows log in password. i feel something is so simple i am just missing it.

Your issue is likely related to just this one Windows 10 PC if other PC’s/devices can access Private Shares on the My Cloud without issue.

Couple of other troubleshooting suggestions. Is the Windows 10 PC workgroup set to WORKGROUP? Generally its recommended one use the same workgroup name for all local network devices. Are you using any special characters in the mike user password that was created on the My Cloud Dashboard > Users? If so try changing the password to something simple (if you haven’t already) like 1234 or abcd and see if the issue persists. Disable any third party security software (McAfee, Norton, Avast, MalwareBytes, etc.) if you haven’t done so already. Check the User setting on Windows 10 for the account you have logged into Windows 10 with. Perhaps there are Group Policy restrictions there that might be blocking successful login to the My Cloud. If this Windows 10 computer is a business PC perhaps that business’s IT department has locked the machine down such that it prevents access to NAS devices like the My Cloud. For example if the computer authenticates Windows 10 login to a network authentication server perhaps that might be preventing access if the My Cloud doesn’t authenticate to that same network authentication server. Just throwing that last one out there as spitballing.

Support for Western Digital Hard Drives | Western Digital

Still Need Help?

Reach out to Support for more assistance.

Sign in to Your Support Account

Get up-to-date information about your products.

Western Digital Business Portal

Unlock benefits and tools for your business such as enterprise support, pricing and rebate tools, marketing, loyalty, rewards, and more.